Search for tag: "geoprocessing tools"

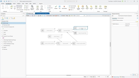
Make a geoprocessing model in ArcGIS Pro

See how to make a geoprocessing model in ArcGIS…

From  Grace Anderson 35 plays

ArcGIS: Best Practices for Leveraging GeoAI Models

The ArcGIS Living Atlas offers over 75 GeoAI…

From  Esri 103 plays

Convert Schema Report geoprocessing tool in ArcGIS Pro

Learn how to use the Convert schema report…

From  Grace Anderson 1,144 plays

Detect Dark Ocean Areas in ArcGIS Pro

Learn how to use the Detect Dark Ocean Areas…

From  ArcGIS Pro 56 plays

Detect Bright Ocean Objects in ArcGIS Pro

Learn how to use the Detect Bright Ocean Objects…

From  ArcGIS Pro 71 plays

Use the Table to Domain geoprocessing tool in ArcGIS Pro

Learn how to use the Table to Domain…

From  ArcGIS Pro 308 plays

Enable undo in ArcGIS Pro

Learn how to enable undo in ArcGIS Pro.

From  ArcGIS Pro 188 plays

Create parking spaces using ArcGIS Pro editing tools - Part 1

Learn how to use the Offset editing tool to…

+1 More
From  ArcGIS Pro 517 plays

Create parking spaces using ArcGIS Pro editing tools - Part 2

Learn how to use the Copy Parallel editing tool…

+1 More
From  ArcGIS Pro 338 plays

Migrating Personal Geodatabases to File Geodatabases

An introduction to a new sample tool to migrate…

From  Software Product Development 1,433 plays

Make a geoprocessing model in ArcGIS Pro

See how to make a geoprocessing model in ArcGIS…

From  ArcGIS Pro 435 plays

A suite of tools to manage hyperlinks in ArcGIS Pro

Learn how to use the features of a suite of…

+5 More
From  Software Product Development 673 plays

How to use the Download Attachments Sample Tool

Learn how to use the features of the Download…

From  Software Product Development 988 plays

Multidimensional Analysis: Geoprocessing tools in ArcGIS Pro 2.5

Learn how to work with multidimensional datasets…

+14 More
From  Esri 49 plays

Python: Developing Geoprocessing Tools

Join us as we step through the process of…

+8 More
From  Esri 186 plays